Hello Michael,
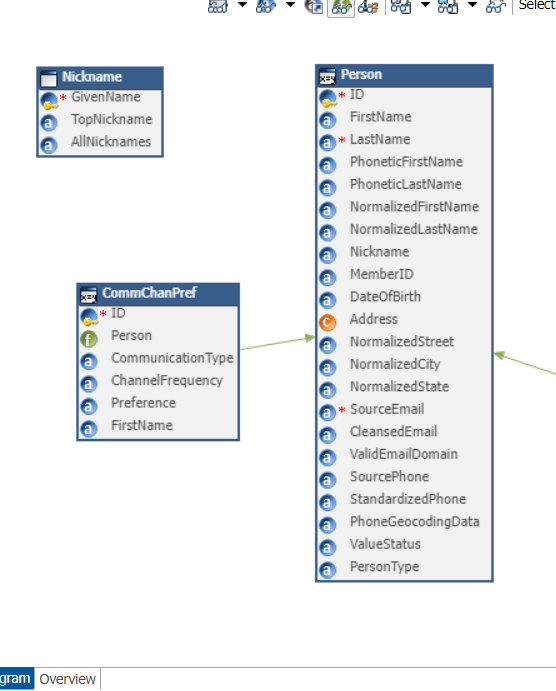
To achieve this requirement, first you will have to create a relationship between the two entities like below

Here commchanpref is the child of person entity
After creating a relationship you can go to the child entity and create a matchrule according to your need which has attributes of both the entity
Hi Bharat,
thank you for the response. I wanted to clarify a couple of things
In my situation, ive got two separate sources of data that are technically unrelated, but both are lists of customers. neither is really a child of the other. In your example it looks like CommChanPref is foreign keying into the Person entity, which essentially establishes the relationship. So I'm not sure the examples are the same.
If I were to restate my scenario, I have "Customer List Source A" and "Customer List Source B". Both are separate entities because they are very different in content and scope. However, there are a few attributes in "Customer List Source A" that I want to "fuzzy match" to attributes in "Customer List Source B".
I have built a third entity, which is essentally a cross-reference table that contains the ID's of both "Customer List Source A" and "Customer List Source B" entities as the unique key.
Do you think your example can be adapted to this approach? Thank you!
-- or perhaps I havent understood your example...are you
-- in the example above, what are you matching against
Hi Michael,
If you want to match two different entities you must have relationship between two of them
for example here person and product entity are linked with personproduct
so you can create match rule which can match both person and product but in the personproduct entity as both are linked there

Thank you....as I look at your diagram, it looks like the person entity is the fuzzy match entity, correct? Even though PersonProduct serves as the cross-reference table between the two entities.
If I've understood correctly, what does the matching process look like? ie are you creating a record in "Personproduct" whenever data is loaded into the "person" entity? I guess I'm not 100% following how the matching process works in this example. Thank you in advance for your feedback
Hi Michael
This diagram was just to show you that to do the matching between two entities you must have relationship between them without any direct relation you can not do matching
for example here personproduct is the child of person and product but person and product are not directly linked so we can not do matching of person and product attributes in them
But as personproduct is linked with person and also with product we can do matching of their attributes in the personproduct entity
I hope it is clear
Thanks
Michael BARTLEY
Hi all,
I've got a need to take two sets of customer data -- one external and one internal, and I'd like to establish a relationship between the two without changing or merging either dataset....basically, the user wishes to evaluate dataset A to see if a record exists in dataset B by comparing a handful of attributes (ie address, phone, etc).
The end result would be a cross-reference entity that connects the ID's of the records from both entities. There will be a lot of situations where a record won't exist in dataset B and will need to be created.
I havent leveraged the matching functionality yet, but in doing my investigation it appears that xDM matching is designed to match data within a single entity.
Any thoughts regarding a path I can pursue for this case would be greatly appreciated.